8.21. AClass OS2 Terazi Konfigürasyonu
Bu dokümanda AClass OS2 Terazi’nin SambaPOS’da nasıl konfigüre edileceği anlatılmaktadır.
Nasıl Çalışır;
https://www.youtube.com/watch?v=6Ub9da4D2FY
Önemli Not:
AClass OS2 Terazi cihazının Aygıtlar bölümünde listelenebilmesi için SambaPOS versiyonunuzun 5.7.24 veya üzeri olması gerekmektedir.
1. Samba Market’ten Scale Module Yükleme
Samba Market bölümünden Scale Module’ü yüklemeli ve SambaPOS’u yeniden başlatmalısınız.
Ana Menü > Samba Market > Scale Module alanındaki Yükle butonuna tıklayın.
Gerekli düzenlemeleri yaptıktan sonra, Kaydet butonuna tıklayın.
2. Aygıt Yöneticisinde Terazinin Ayarlarını Kontrol Etme
Bilgisayarınızın arama çubuğuna Aygıt Yöneticisi yazın ve açılan ekranda terazi aygıtının bulunduğu satıra sağ tıklayıp Bağlantı Noktası Ayarları sekmesinde ilgili ayarları aşağıdaki görsele göre girin.
Gerekli düzenlemeleri yaptıktan sonra, Tamam butonuna tıklayın.
3. AClass OS2 Teraziyi SambaPOS da Aygıt Olarak Ekleme
Ana Menü > Yönetim > Ayarlar > Yerel Ayarlar > Aygıtlar > Ekle > Burada, Anypay Scale aygıtını seçip Ayarlar butonuna tıklayın ve ilgili bölümleri aşağıdaki görsele göre düzenleyin.
Baud Rate: 9600
Match Pattern: [^\d\-]*(-?[0-9]+[.,][0-9]+)
Find: \.
Replace: , (Virgül)
String Format: 00,###
Port: Terazinin bağlı olduğu Portu seçin.
Debug Mode: Seçili olmalı.
Gerekli düzenlemeleri yaptıktan sonra, Kaydet butonuna tıklayın.
4. Özel Klavyeye Dara ve Zero Butonlarının Eklenmesi
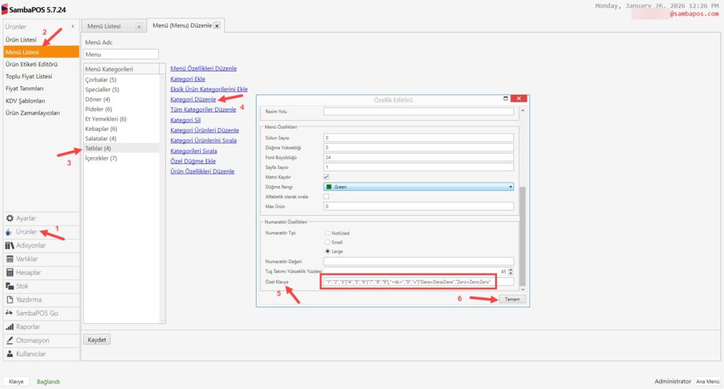
Ana Menü > Yönetim > Ürünler > Menü Listesi > Menüyü Seçin > Tartım Yapılacak Kategoriyi Seçin > Kategori Düzenle > Özel Klavye alanına aşağıdaki kod grubunu yapıştırın;
Özel Klavye: "1","2","3"|"4","5","6"|"7","8","9"|,"","0","x"|"Dara=Dara:Dara","Zero=Zero:Zero"
Gerekli düzenlemeleri yaptıktan sonra, önce Tamam butonuna ardından Kaydet butonuna tıklayın.
5. Otomasyon Komutlarının Eklenmesi
5.1. Dara Otomasyon Komutunun Eklenmesi
Ana Menü > Yönetim > Otomasyon > Otomasyon Komutları > Burada, Otomasyon Komutu Ekle‘ye tıklayın.
Genel Ayarlar Sekmesi;
Adı: Dara
Düğme Başlığı: Dara
İlişkiler Sekmesi;
Burayı boş bırakın.
Gerekli düzenlemeleri yaptıktan sonra, Kaydet butonuna tıklayın.
5.2. Zero Otomasyon Komutunun Eklenmesi
Ana Menü > Yönetim > Otomasyon > Otomasyon Komutları > Burada, Otomasyon Komutu Ekle‘ye tıklayın.
Genel Ayarlar Sekmesi;
Adı: Zero
Düğme Başlığı: Zero
İlişkiler Sekmesi;
Burayı boş bırakın.
Gerekli düzenlemeleri yaptıktan sonra, Kaydet butonuna tıklayın.
6. Eylemlerin Eklenmesi
6.1. Dara-Send Data to Scale Device Eylemini Ekleme
Ana Menü > Yönetim > Otomasyon > Eylemler > Burada, Eylem Ekle‘ye tıklayın.
Eylem Adı: Dara-Send Data to Scale Device
Eylem Tipi: Send Data To Scale Device
Parametreler:
Data: 3C 54 4B 3E 09
Send CR: True
Send HEX: True
Gerekli düzenlemeleri yaptıktan sonra, Kaydet butonuna tıklayın.
6.2. Zero-Send Data to Scale Device Eylemini Ekleme
Ana Menü > Yönetim > Otomasyon > Eylemler > Burada, Eylem Ekle‘ye tıklayın.
Eylem Adı: Zero-Send Data to Scale Device
Eylem Tipi: Send Data To Scale Device
Parametreler:
Data: 3C 5A 4B 3E 09
Send CR: True
Send HEX: True
Gerekli düzenlemeleri yaptıktan sonra, Kaydet butonuna tıklayın.
7. Yeni Belge Oluşturma Kuralının Düzenlenmesi
Ana Menü > Yönetim > Otomasyon > Kurallar > Yeni Belge Oluşturma Kuralı > Burada, Eylem Seç e tıklayıp Zero-Send Data to Scale Device eylemini kurala ekleyin.
Gerekli düzenlemeleri yaptıktan sonra, Kaydet butonuna tıklayın.
8. Kuralların Eklenmesi
8.1. Dara-Send Data to Scale Device Kuralını Ekleme
Ana Menü > Yönetim > Otomasyon > Kurallar > Burada, Kural Ekle‘ye tıklayın.
Kural Adı: Dara-Send Data to Scale Device
Olay Adı: Otomasyon Komutu Çalıştırıldı
Eğer Kural Çalışırsa: Eşleşmeler
Özel Kısıtlama Ekle:
Automation Command Name|Eşittir|Dara
Eylem Seç:
Eylem: Dara-Send Data to Scale Device
Gerekli düzenlemeleri yaptıktan sonra, Kaydet butonuna tıklayın.
8.2. Zero-Send Data to Scale Device Kuralını Ekleme
Ana Menü > Yönetim > Otomasyon > Kurallar > Burada, Kural Ekle‘ye tıklayın.
Kural Adı: Zero-Send Data to Scale Device
Olay Adı: Otomasyon Komutu Çalıştırıldı
Eğer Kural Çalışırsa: Eşleşmeler
Özel Kısıtlama Ekle:
Automation Command Name|Eşittir|Zero
Eylem Seç:
Eylem: Zero-Send Data to Scale Device
Gerekli düzenlemeleri yaptıktan sonra, Kaydet butonuna tıklayın.













